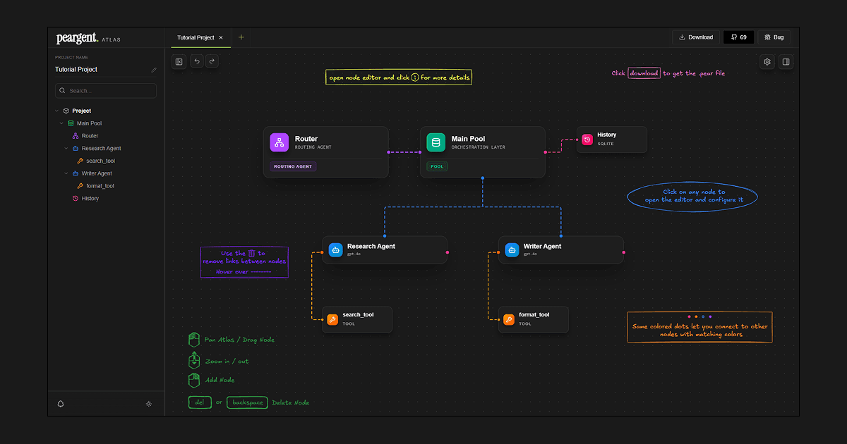
Peargent Atlas is a powerful visual builder designed for creating and managing AI agent systems. This innovative tool allows users to build agent systems visually, node by node, providing a seamless experience for designing complex architectures. With Peargent Atlas, you can import existing agent configurations using .pear files, or start from scratch to create custom workflows.
Agent Node: Configure autonomous AI entities with specific models and instructions to execute tasks efficiently.
Pool Node: An orchestration layer that manages multiple agents, ensuring tasks are delegated effectively.
Tool Node: Integrate custom Python functions that agents can execute to interact with external systems.
Router Node: An intelligent routing layer that directs user intent to the most appropriate agent.
Once your system is designed, you can export your atlas as a .pear file and run it directly using the Peargent CLI, enabling seamless integration and execution of your AI workflows. Peargent Atlas is an essential tool for anyone looking to orchestrate unique, powerful AI-driven processes.
Built with